Вы можете запретить скрытым приложениям Windows запускаться при загрузке

Каждый давний пользователь Windows знает, как раздражает ожидание окончания загрузки приложений и служб, чтобы можно было приступить к работе. Конечно, последние усовершенствования Windows и твердотельных накопителей ускоряют работу, но проблема не только в потерянном времени. Некоторые раздражающие приложения по умолчанию или сторонних разработчиков слишком навязчивы и отказываются прекращать загрузку при загрузке. Вы даже не найдете возможности отключить некоторые приложения, например OneDrive, в меню "Настройки" (Приложения > Запуск).
Как ни странно, решение этой проблемы есть, и оно исходит непосредственно от самой компании Microsoft. Компания управляет и распространяет программное обеспечение под названием Autoruns - немного занудную утилиту, предназначенную для борьбы с вредоносными приложениями и службами, которые захватывают ваш компьютер с помощью процесса автозапуска. Но вы можете использовать Autoruns, чтобы остановить все эти "липкие" приложения раз и навсегда.
Сначала скачайте ZIP-файл Autoruns и установите его в любой каталог. Запустите приложение и приготовьтесь игнорировать большую часть подавляющего числа вкладок и информации.
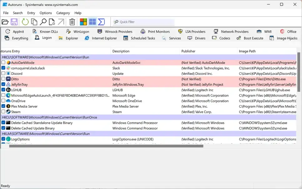
Вместо этого перейдите сразу на вкладку Logon, где отображается только список приложений, которые запускаются при входе текущего пользователя в систему. Вы можете прокрутить весь этот список, чтобы найти приложение, которое вы хотите отключить, и снять флажок, чтобы завершить работу. Это ручной труд, но он того стоит. Как показано на скриншоте ниже, мне удалось одним махом отключить OneDrive, Plex, Discord и еще несколько утилит. И прелесть использования Autoruns в том, что они останутся такими, пока вы не отмените изменения.
Изображение для статьи "Можно запретить скрытым приложениям Windows запускаться при загрузке".

Мы признаем, что это длинный список. Если вы ищете только недавно установленные сторонние приложения для отключения, нажмите кнопку Скрыть записи Windows. Вы увидите, что список выделен цветом в соответствии с одобрением Microsoft: Желтый цвет означает, что приложение не может быть найдено в системе, а красный - что оно не одобрено Microsoft (что не обязательно означает, что это плохой агент).
Ваша работа закончена! Если у вас есть настроение, вы можете порыться в приложении Autoruns, чтобы увидеть все, что происходит во время начальной загрузки. Раздел Драйверы покажет вам все загружаемые драйверы устройств. В разделе "Службы" можно найти надоедливые службы, с которыми вы хотите покончить. Каждая служба имеет свое однострочное описание, поэтому прочитайте, что вы хотите отключить, прежде чем отключать ее. И вообще, лучше воздержаться от отключения действительно важных служб Windows.